
آشنایی با عنصر input و کاربرد آن در HTML
13/02/2018
آموزش مدیریت پکیج ها با apt-get و apt-cache در لینوکس
14/02/2018آشنایی با میدانی GLBP – Gateway Load Balancing Protocol
در این پست می خواهیم شما کاربران عزیز را با میدانی GLBP – Gateway Load Balancing Protocol آشنا کنیم. امیدواریم مقاله آشنایی با میدانی GLBP – Gateway Load Balancing Protocol مورد توجه شما قرار بگیرد. با ما همراه باشید.
GLBP – Gateway Load Balancing Protocol trow a Simple Sample

Gateway Load Balancing Protocol
یکـی از terms هائی که در طراحی دیتا سنتر می بایست دقت عمیقی بهش بشه ، مسئله Redundancy و Load Balancing می باشد .
منابع دیتا سنتر می بایست در هر شرایطی در دسترس باشند ، اصل شکل گیری دیتا سنتر هم بر این پایه بوده ، مکانی جهت امنیت و دسترسی سریع و بی وقفه به اطلاعات !
بنا به اسکیل هر دیتا سنتر ، مرتبه متفاوتی بر روی دیوایس های مسیریابی شبکه وجود خواهد داشت و بر خلاف ایران که سرعت بالا ، چیزی نمی بـاشد که عموم اقشار باهاش مانوس باشند ، در کشور های گسترش یافته ، مردم میتونند فیبر با سرعت STM1 درب منزلشون تحویل بگیرند ، ADSL2+ با سرعت up to 35m که چیزه آسان ایه !
اما این امکانات کار رو برای سرویس دهنده ها دشوار تر میکنه ، چرا که اونوقت با ترابیت سر و کار دارند ، نه مثل ایران با مگابیت ! احتمالا باورتون نشه که در کلانشهری مثل تهران ISP هائی با پهنای باند پایین ۱۰ مگابیت هم وجود داره !! بگذریم …
سیسکو به عنوان یکـی از پیشتازان صنعت شبکه های کامپیوتر ی ، یه سری پروتکل خودساز proprietary داره که از جمله اون میشه پروتکل تقسیم مرتبه بر روی درگاه ها یا همون GLBP رو نامبرد !
این پروتکل Load Sharing و Redundancy رو همزمان با هم در دل خودش داره و این خودش مزیت بزرگیه واقعا !
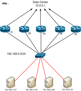
خوب پایه کار اینه که یه سری دیوایس GLBP Support مثل روتر داریم که در لب مرز دیتا سنتر ما قرار دارن ،
ما تا حد ممکن میخوایم مسئله رو آسان نشون بدیم ، که اصل قصه دستگیرتون بشه و پـس خودتون بسته به خلاقیتتون میتونید اونو بست بدید ، وگرنه هیچ دیتا سنتری شبکه ای به این آسانی نداره ، مگه اینکه ایران باشه !!
این روتر ها وظیفه مسیریابی ترافیک مرزی دیتا سنتر رو دارن و همـچنین گیت وی یه سری کلاینت دیگه هستن که میخوان به این منابع دسترسی پیدا کنن ، اینجوری که ما طرح کردیم مسئله رو جهت آسان سازیه والا اصلا اینجوری نیس!
طبق این شماتیک ما ۵ تا روتر داریم که یک پورتشون خورده به یه سویچ که رابطه با سایـر سازمانه و سایـر سازمان از این طریق به منابع دیتا سنتر دسترسی پیدا میکنن و یک پورت دیگه هم به منابع دیتا سنتر متصله :

Gateway Load Balancing Protocol
Default Gateway همه این کلاینت ها ۱۹۲٫۱۶۸٫۰٫۱ می باشد که در واقع IP تیـم GLBP ممی باشد.
حالا نمونه کانفیگ روترها :
Router1
interface FastEthernet0/0
ip address 192.168.0.11
glbp 5 ip 192.168.0.1
glbp 5 priority 200
glbp 5 preempt
Router2
interface FastEthernet0/0
ip address 192.168.0.12
glbp 5 ip 192.168.0.1
glbp 5 priority 190
glbp 5 preempt
Router3
interface FastEthernet0/0
ip address 192.168.0.13
glbp 5 ip 192.168.0.1
glbp 5 priority 180
glbp 5 preempt
Router4
interface FastEthernet0/0
ip address 192.168.0.14
glbp 5 ip 192.168.0.1
glbp 5 priority 170
glbp 5 preempt
Router5
interface FastEthernet0/0
ip address 192.168.0.15
glbp 5 ip 192.168.0.1
glbp 5 priority 160
glbp 5 preempt
ما در هر روتر اون پورتی که به کلایت ها متصل می باشد رو اینطوری کانفیگ میکنیم :
اول یه IP در همون رنج میدیم مثلا ip address 192.168.0.11 و پـس IP تیـم GLBP که همون دیفالت گیت وی کلاینت هاست رو نتظیم میکنیم که ۱۹۲٫۱۶۸٫۰٫۱ شماره تیـم GLBP هم ۵ و در خط بعدی میزان ارزش این مسیریاب رو برای تقسیم مرتبه مشخص میکنیم : glbp 5 priority 200 پرایوریتی بالاتر ، به معنی Utilize زیـادتر این گیت وی .
همونطور که قبلا هم ذکر شد ، GLBP مزیت Redandancy رو هم در دل خودش داره ، یعنی چنان چه یکـی به این علـت تر ها دچار نقص شد ، از گروه کنار گذاشته و مرتبه بین سایـر تقسیم میشه.
خب دوستان به انتهای مقاله آشنایی با میدانی GLBP – Gateway Load Balancing Protocol رسیدیم. از توجه و همراهی شما سپاسگزاریم. در صورتی که به مباحث سرور مجازی و هاستینگ علاقمندید پیشنهاد می کنیم سایر مطالب موجود در سایت را مطالعه نمایید.





